Autonomous Medicine Dispensing and Distribution Robot (2024-2025)

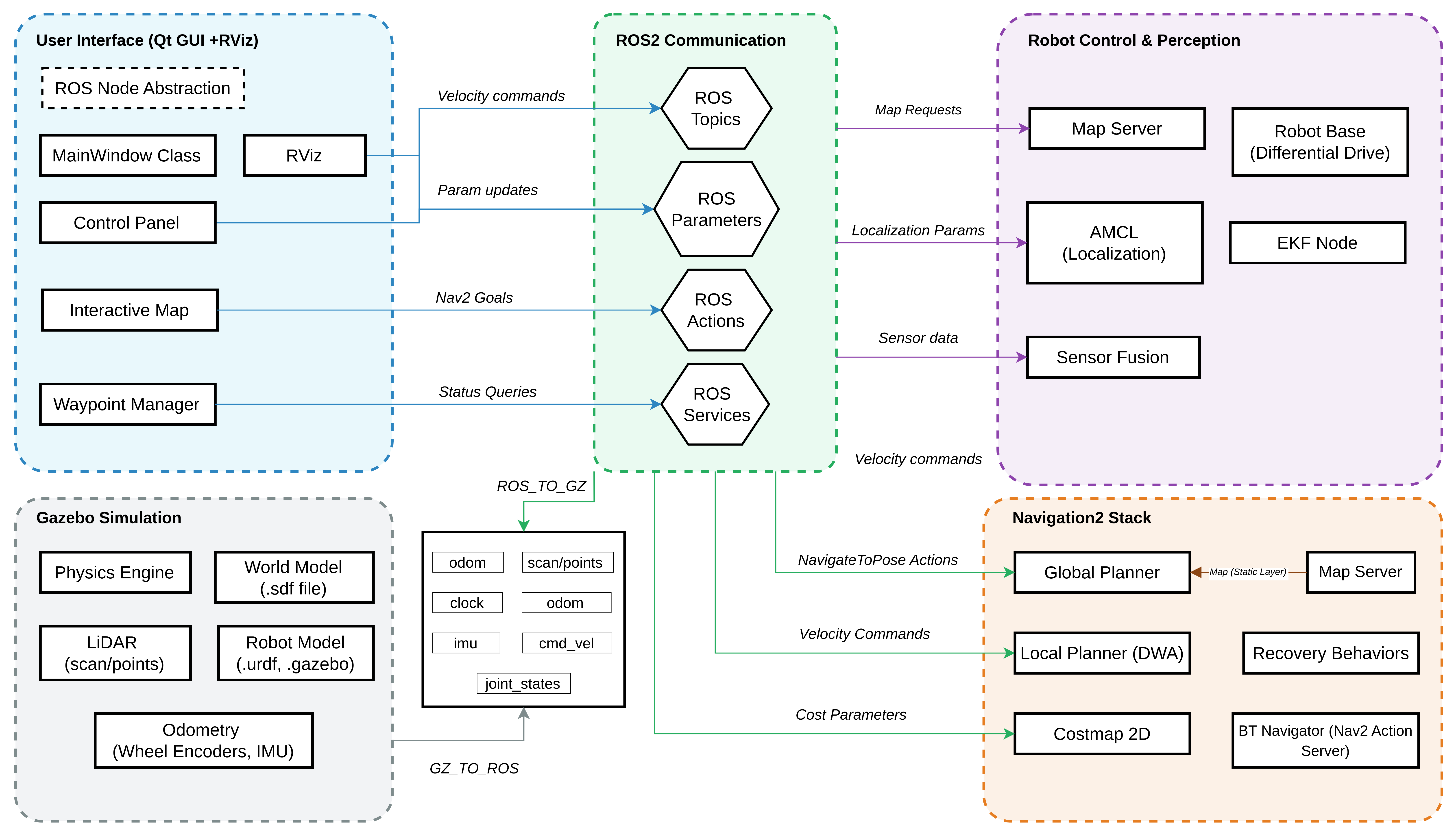
System Architecture
GUI Interface
GUI Interface
GUI Interface
GUI Interface
GUI Interface
GUI Interface
GUI Interface
GUI Interface
Gazebo Simulation
RViz Interface

Project Information

Project Overview

Healthcare systems worldwide face mounting pressure to improve efficiency while maintaining high standards of patient care. This project addresses the development of an autonomous medicine dispensing and distribution robot capable of navigating hospital environments safely and efficiently.

Software Implementation & Simulation

The simulation phase focuses on developing and validating the robot's navigation system using ROS2 and Gazebo. The system implements advanced algorithms for autonomous navigation in hospital environments, featuring sophisticated path planning, localization, and obstacle avoidance capabilities.

System Architecture

System Architecture
System Architecture: Layered design with Hardware Simulation, Driver Layer, Navigation Layer, and User Interface

Project Demo

See the autonomous medicine dispensing robot in action with real-time navigation, obstacle avoidance, and path planning demonstrations.

Robot Navigation Demo

Robot autonomously navigating hospital environment with dynamic obstacle avoidance and optimal path planning

ROS2 Navigation Framework

Nav2 Stack
NavFn Global Planner: Integration within the ROS2 Nav2 stack for optimal path generation
Navigation Algorithms
  • Global Planning: NavFn with Dijkstra's algorithm
  • Local Planning: Dynamic Window Approach (DWA)
  • Localization: Adaptive Monte Carlo Localization (AMCL)
  • Recovery: State machine with fallback behaviors
Performance:
  • 20Hz planning frequency
  • 0.5m goal tolerance
  • 500 particles for AMCL
  • Real-time obstacle avoidance

Differential Drive Kinematics

Kinematic Model
Kinematic Structure: Differential drive coordinate frames and motion model
Mathematical Model
Linear and Angular Velocities:
v = (r/2)(ωr + ωl)
ω = (r/L)(ωr - ωl)

State Transformation:
Ẋ = v cos φ
Ẏ = v sin φ
φ̇ = ω

Where: r = wheel radius, L = wheelbase, ωr,l = wheel angular velocities, φ = orientation
Robot Parameters
  • Wheel radius: 0.1 m
  • Wheelbase: 0.3 m
  • Mass: 18 kg
  • Max velocities: 1.5 m/s, 1.0 rad/s

Extended Kalman Filter (EKF) Sensor Fusion

State Vector (15D):
x = [x, y, z, φ, θ, ψ, vx, vy, vz, φ̇, θ̇, ψ̇, ax, ay, az]T

Prediction Step:
xk = xk-1 + vxΔt cos ψ - vyΔt sin ψ
yk = yk-1 + vxΔt sin ψ + vyΔt cos ψ
ψk = ψk-1 + ψ̇Δt

Update Equations:
Kk = Pk|k-1HT(HPk|k-1HT + R)-1
xk = xk|k-1 + Kk(zk - h(xk|k-1))
Sensor Integration
  • Wheel Odometry: vx, vy, ψ̇
  • IMU: φ, θ, ψ, ψ̇, ax
  • Update Rate: 30 Hz
  • 2D Mode: Enabled for hospital environments
EKF Performance:
  • Position RMSE: 0.12m
  • Orientation RMSE: 0.08 rad
  • Computation: 1.7ms/cycle
  • Hardware: AMD Ryzen 5-4600H
TF Tree
Coordinate Frames (TF Tree): Robot model frame relationships

Navigation State Management

State Diagram
State Machine: Navigation system state transitions and recovery behaviors
Operational States
  • Idle: Waiting for navigation goal
  • Planning: Computing optimal path
  • Navigating: Following planned route
  • Recovery: Handling obstacles/failures
  • Goal Reached: Successful completion
Recovery Behaviors
  • Clear costmap around robot
  • Rotate in place to clear obstacles
  • Back up and retry planning
  • Emergency stop if needed

Qt-Based User Interface

Qt GUI Interface
Main Interface: Interactive map with click-to-navigate, waypoint management, and real-time status
GUI Features
  • Interactive Map: Click-to-navigate functionality
  • Waypoint Queue: Multi-destination routing
  • Real-time Status: ETA, distance, progress
  • Manual Override: Emergency joystick control
  • Preset Locations: Hospital room shortcuts
Technical Implementation:
  • Qt Framework with C++
  • ROS2 Action Client integration
  • Real-time topic subscription
  • Custom event handling system
Software Architecture Diagrams
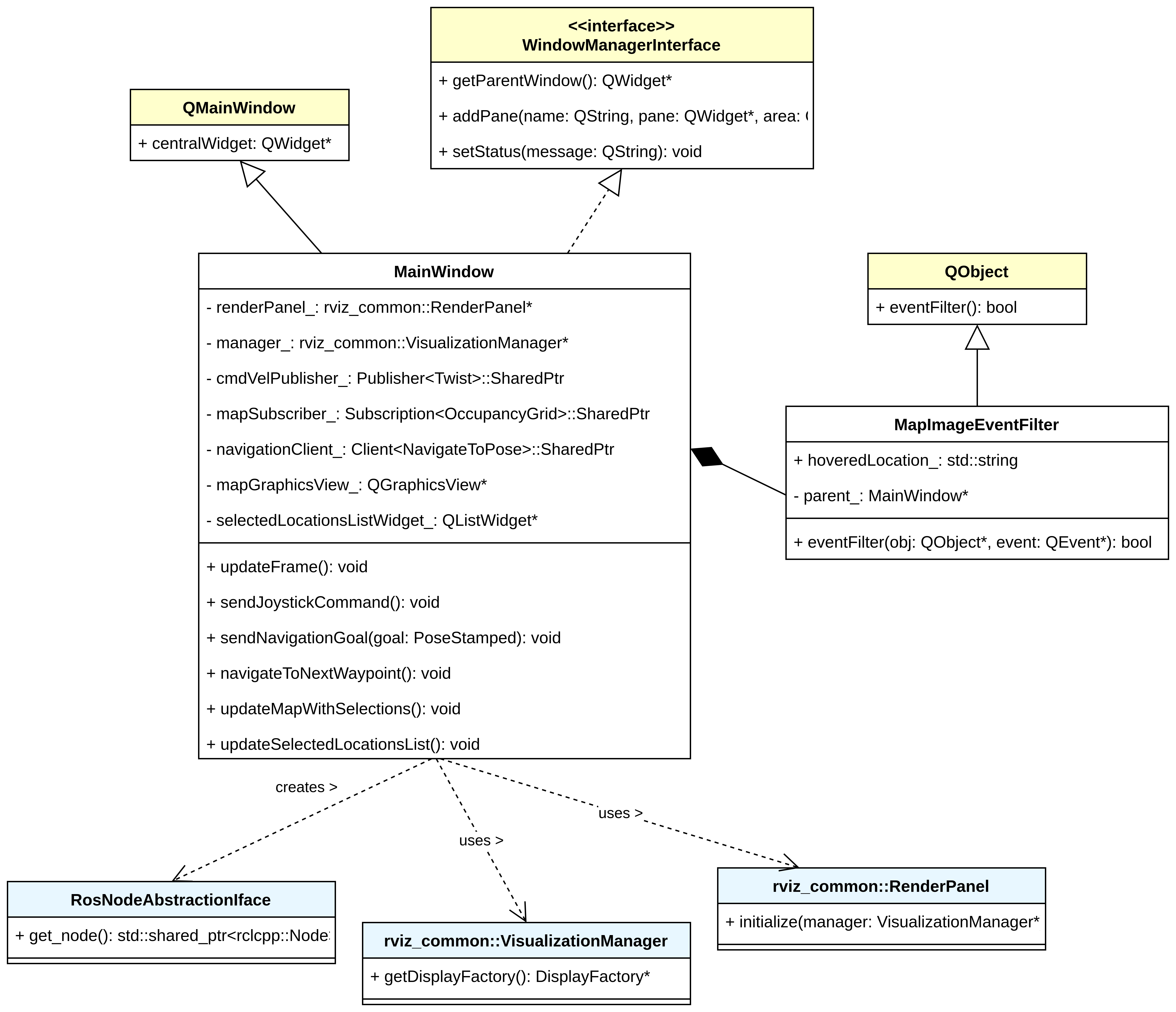
UML Class Diagram
UML Class Diagram: Qt GUI component structure and relationships
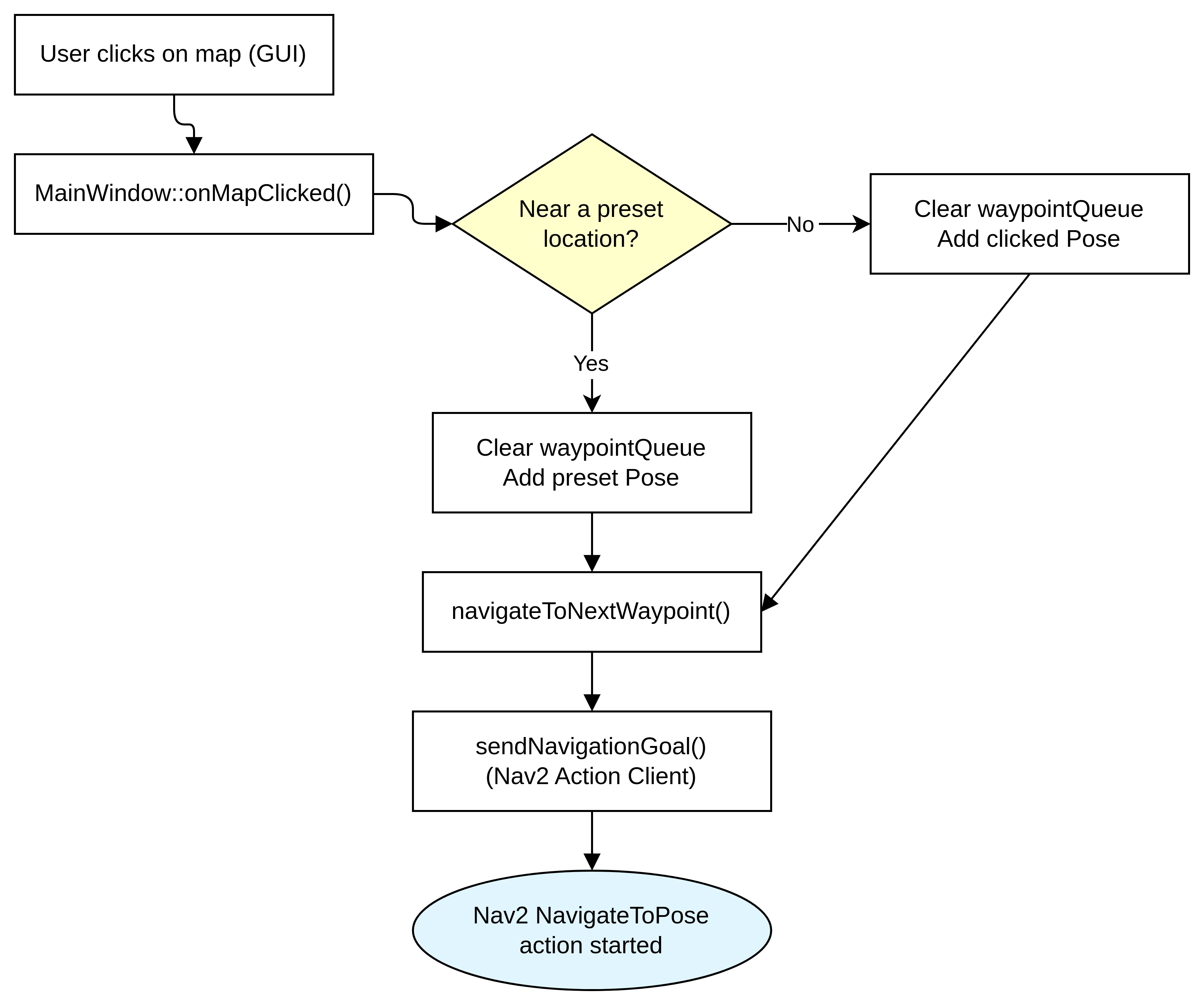
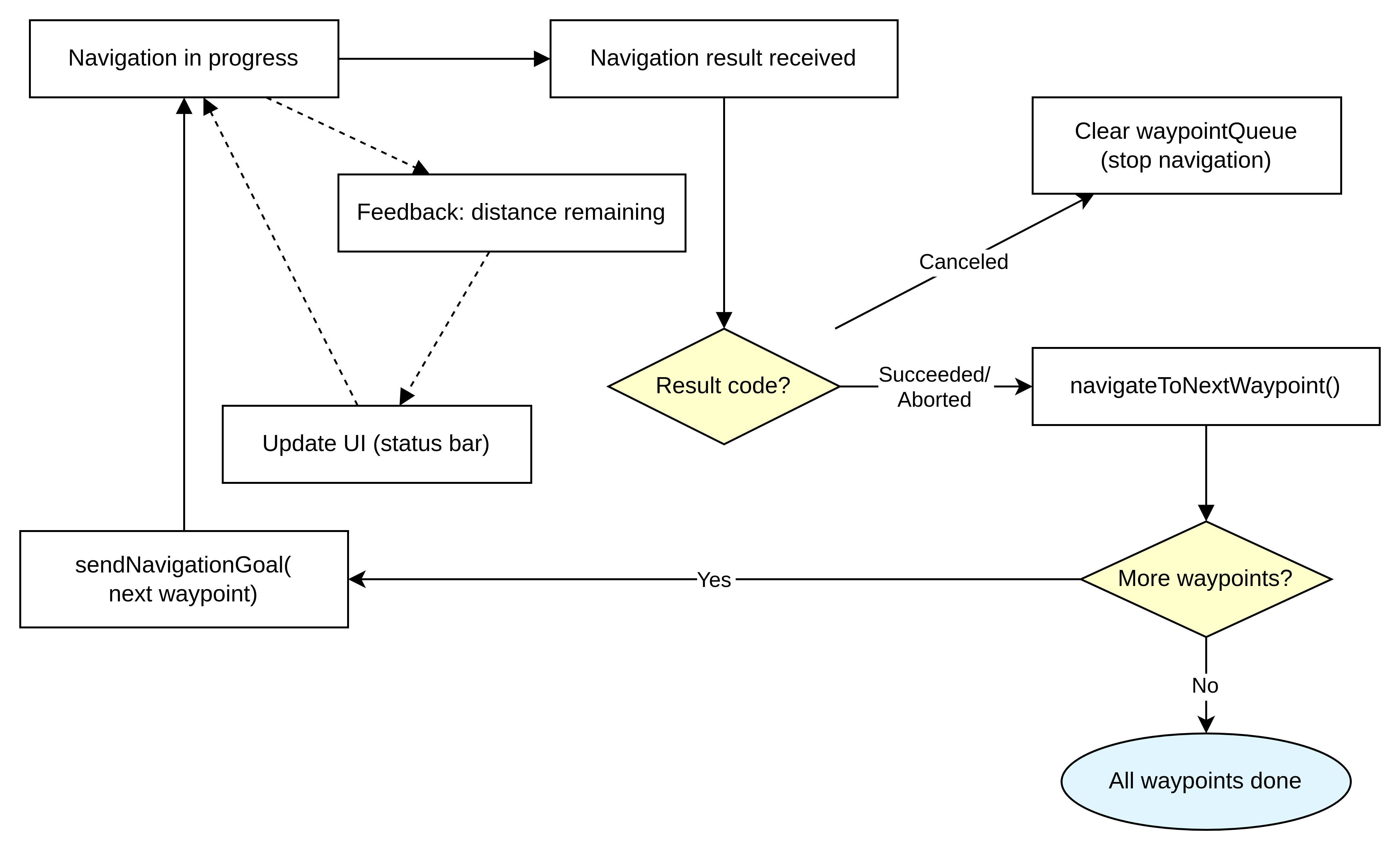
Event Flow
Event Flow Diagram: GUI click-to-navigate sequence and ROS2 communication
Manual Control System
Joystick Control
Manual Control Logic: Emergency override system with 10Hz command publishing
Safety Features
  • Emergency Override: Instant manual control
  • Dead-man Switch: Auto-stop on button release
  • 10Hz Publishing: Responsive control commands
  • Velocity Limiting: Safe maximum speeds
Control Implementation:
  • Lambda slot functions for buttons
  • QTimer for periodic publishing
  • Velocity command management
  • Safe shutdown protocols

Simulation Results & Testing

Gazebo Simulation
Gazebo Environment: Hospital-like layout with 69.21% simulation performance rate
RViz+Gazebo
Integrated Testing: RViz visualization with Gazebo 3D simulation
Navigation Demo
Live Navigation: Real-time path planning with AMCL particle cloud and Nav2 status feedback
Testing Methodology & Results
Test Scenario Runs Success Rate
Open Environment 10 100%
Cluttered (Obstacles) 10 90%
Multi-waypoint 50 88%
Performance Metrics
  • Localization: 0.12m position RMSE
  • Orientation: 0.08 rad accuracy
  • Planning Time: <200ms average
  • Recovery Events: <5% of navigation attempts
  • Computational Load: <30% CPU usage
Robot Design Models
Robot Front View
Front View: Medicine dispensing compartment and sensor mounting
Robot Back View
Back View: Differential drive system and controller housing
Video Demonstration

Full walkthrough of the simulation system with detailed explanations

Watch on YouTube
Project Report

Comprehensive documentation of methodology and results

Download PDF
Presentation

Project poster and presentation materials

View Presentation

Hardware Implementation (In Progress)

The hardware phase involves building the physical robot based on the validated simulation design. This phase focuses on integrating real sensors, actuators, and embedded systems.

Planned Hardware Architecture

Hardware Architecture
Planned hardware architecture with sensor integration and control systems

Hardware Components

  • Main Controller: Raspberry Pi 4B for high-level navigation and ROS2
  • Low-Level Control: ESP32/Arduino for motor control and sensor interfacing
  • LiDAR Sensor: RPLiDAR A1 M8 (360° scanning, 12m range)
  • IMU: 9-axis inertial measurement unit for orientation tracking
  • Motors: Differential drive system with wheel encoders
  • Power System: Rechargeable battery pack with power management

Development Status

Current Progress

The hardware implementation is currently in progress as a continuation of the FYP2 simulation work. The goal is to validate the simulation results with a physical prototype.

Next Steps

  • Physical robot assembly and component integration
  • Real-world sensor calibration and testing
  • Performance comparison between simulation and hardware
  • Hospital environment testing and validation
  • Safety system implementation and emergency protocols

Expected Outcomes

The completed hardware implementation will demonstrate the practical applicability of the navigation algorithms developed in simulation, providing a working prototype for potential deployment in healthcare settings.